Рейтинг: 66
не верифицирован
Всего отзывов: 0
  • Работ в портфолио: 6
  • Типовых услуг: 1
  • Работ на продажу: 0
Был на сайте:

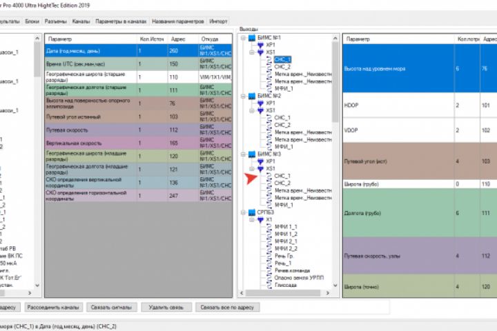
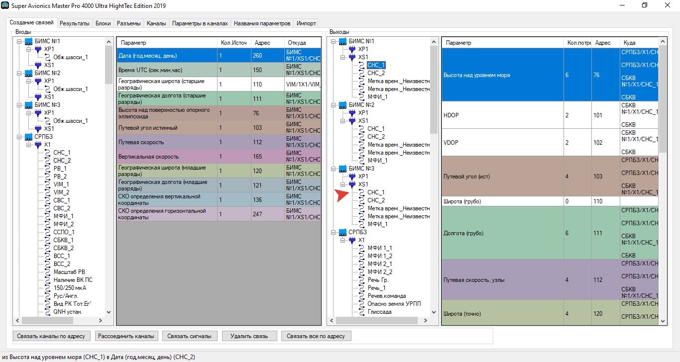
Приложение для проектирования бортовой системы

Описание

Приложение для быстрого прототипирования бортовой системы летательного аппарата.

Презентация проекта

pic4352834.jpg

Оценили проект:

0