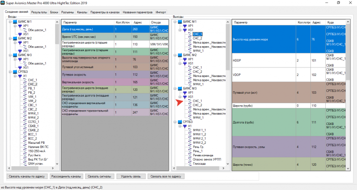
Приложение для проектирования бортовой системы
Приложение для тренировки памяти
Настройка и управление беспилотным ЛА
Приложение для расчета перекрытия траекторий ЛА
Рассчет длин колен шагохода
Приложение для контроля проведенного за компьютером времени
Создание прикладных приложений для Windows