честность, работа на результат...

Кларк Крейг LisserMan

Рейтинг: 1 810
не верифицирован
Всего отзывов: 61 1
Профессионализм: 10 Коммуникация: 10
Выполнил заданий: 95
  • Работ в портфолио: 170
  • Типовых услуг: 4
  • Работ на продажу: 2
  • Стаж работы: 4 года
  • Зарегистрирован: 16.07.2021
  • Образование: Cпециалитет
  • Юридический статус:Частное лицо
  • Стоимость услуг (руб): 1 000 за час 30 000 за месяц
Был на сайте:

Получение данных по API

Используемые навыки:

Описание

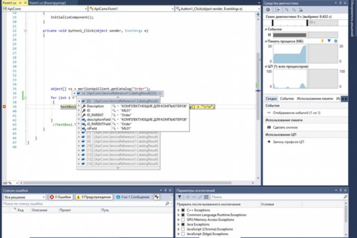
Есть поставщик - Merlion, у которого есть доступ к его базе товаров через API по протоколу SOAP.
Есть WSDL описание - https://apitest.merlion.com/dl/mlservice3?wsdl.
Собственно задача банальная - на языке C# подключиться к данному сервису. Подключение осуществляется по HTTPS протоколу с использованием Basic-аутентификации. Шифрование TLS версий 1.0, 1.1, 1.2.
Дата публикации: 2019-10-22 15:55:40

Презентация проекта

pic4153552.jpg

Оценили проект:

0