Разбираемся в задачах клиента и продаём сами.

Андрей Пашенцев bulvar4164

Рейтинг: 66
Верифицирован через Сбер ID
Всего отзывов: 0
  • Работ в портфолио: 6
  • Типовых услуг: 1
  • Работ на продажу: 0
  • Возраст: 39 лет
  • Зарегистрирован: 04.02.2025
Был на сайте:

Биржа заказчиков и исполнителей, только для ниши эзотерических услуг.

Описание

Кто бы как к ней не относился, но на момент сотрудничества по этому проекту ниша эзотерики росла быстрыми темпами, а в СМИ отчитывались о рекордных тратах россиян на такого рода услуги.
В общем рынок благоволил проекту и были все шансы запустить прибыльный бизнес

Клиент подходил к маркетингу комплексно - SEO и таргетированная реклама на нас, контент-завод (съемки Reels / Shorts / TikTok) для вирусного продвижения проекта в соцсетях с клиента

Проверенная модель бизнес-модель ПрофиРу, только заточенная под узкую нишу. У нас уже был большой опыт с такими проектами (например, делали ПрофиРу + AirBnb для строительных работ), поэтому сразу могли подсказать, где узкое горлышко и как лучше спроектировать пользовательский опыт в приложении.

Решение

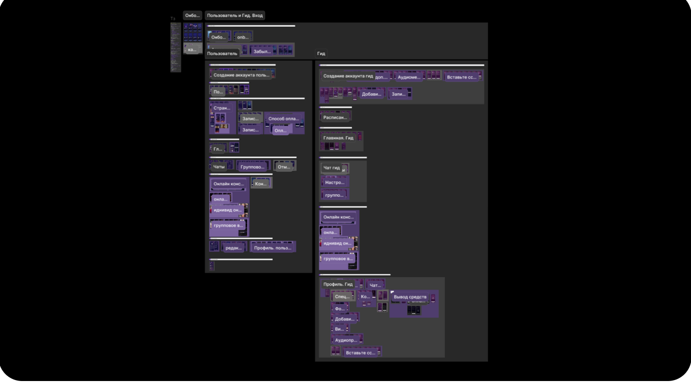
Разработали кроссплатформенное мобильное приложение на Flutter.
При регистрации даем выбрать роль (пользователь в приложение пришел за услугой или сам такие услуги оказывает). В зависимости от выбора роли просим у пользователя заполнить разные данные при регистрации и перестраиваем интерфейс

Так как в приложении представлены гиды по разным направлениям, может так получиться, что специалист-астролог захочет получить консультацию у специалиста-психолога, поэтому даем возможность на лету переключаться в приложении между профилями заказчика и исполнителя

После окончания разработки мобильного приложения и отправки его на модерацию, все силы команды были брошены на то, чтобы разработать web-версию на React.
Сделали “магический” онбординг со сложными кастомными анимациями, чтобы лучше обыграть стилистику приложения.
Реализовали видео звонки в приложении, с поддержкой до 100 пользователей одновременно (в приложении есть групповые консультации), с возможностью делиться экраном.
Разработали кастомный скролл, что карточки экспертов перетасовываются, как будто в колоде карт.
Сделали мини Google Calendar для гида, чтобы он мог удобно выставлять слоты, которые доступны для записи.
Дали гиду широкий инструментарий для самопрезентации (можно добавлять фото-портфолио, видео и аудио самопрезентации).
Технологии:
Flutter
React.js
Node.js,
Zegocloud
Firebase

Результат

В итоге продуктовые решения, примененные нами в этом проекте, позволили достичь высоких метрик по вовлеченности и удержанию аудитории.
Конверсия в регистрацию 82%, ретеншн седьмого дня (D7) 38%
За первые 2 месяца: среднее количество приобретенных консультация на 1ого пользователя (клиента) - 1.5, среднее количество проведенных консультаций для одного гида: 17.3.

Презентация проекта

Снимок экрана 2025-12-01 161200.png
Снимок экрана 2025-12-01 161110.png
Снимок экрана 2025-12-01 162434.png

Оценили проект:

0