Мы можем даже то, чего ещё нет.

Аутсорсинг и Веб разработоки dotrunet

Рейтинг: 147
не верифицирован
Всего отзывов: 0
  • Активность:
  • Работ в портфолио: 77
  • Типовых услуг: 0
  • Работ на продажу: 0
  • Зарегистрирован: 07.11.2014
Был на сайте:

Спецхостинг С-Дакша

Используемые навыки:

Описание

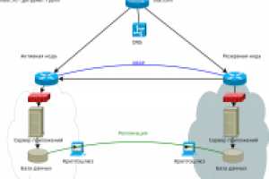
Система для корпоративных проектов и серверов API
S-DakshaС-Дакша — простейшая система со стопроцентным резервированием. Проекты на С-Дакша могут иметь несколько точек входа (DNS) и несколько дублирующих узлов при том что исполнительный узел (Primay/Активный) всегда только один. С-Дакша легко масштабируется, но стоимость масштабирования всегда эквивалентна ресурсам активной ноды.

Большинство веб-хостингов прибегают именно к подобной технологии из-за ее простоты. При построении крупного хостинга может быть спроектирована «ромашка» вокруг резервной ноды, где резервная нода может обслуживать сразу несколько активных.

Применяемость:

Сервера API
Корпоративные системы, CRM, ERP
Сервисы с малой и средней нагрузкой
Информационные сайты
Вебхостинг

Ссылки на примеры реализации

 hddc.ru/prohosting/

Презентация проекта

pic2861246.jpg

Оценили проект:

0