Мы можем даже то, чего ещё нет.

Аутсорсинг и Веб разработоки dotrunet

Рейтинг: 147
не верифицирован
Всего отзывов: 0
  • Активность:
  • Работ в портфолио: 77
  • Типовых услуг: 0
  • Работ на продажу: 0
  • Зарегистрирован: 07.11.2014
Был на сайте:

Спецхостинг С-Сканда

Используемые навыки:

Описание

Для порталов и сайтов с высокой посещаемостью
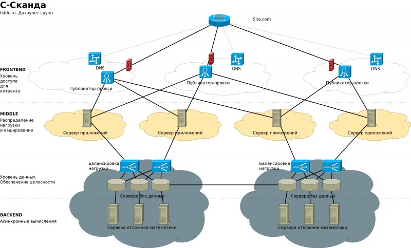
S-ScandaПроектный хостинг С-Сканда создан для проектов с высокой посещаемостью. Принцип построения сетевой инфраструктуры строится на программном кластере. Кластер делится на уровни:

Front-End — Обеспечение доступа клиентов (DNS, Проксирующий сервер)
Middle — Кластер вебсерверов с обеспечением обратной связи при DDOS и фишинге. Основное хранилище данных
Back-End — Сервера асинхронных вычислений (Пост-аналитика, видеокодирование и т.п.)
Для размещения проекта в С-Сканда — работа и бизнес-логика должна соответствовать структуре Front-Middle-Back. Каждый уровень расслоение имеет динамическое количество серверов (от 2-х и более)

Проект запущенный по архитектуре С-Сканда в наименьшей степени подвержен информационным атакам с целью обрушения инфраструктуры от пиковой нагрузки.

Применяемость :

Сайты высокой нагрузки
Высоконагруженные API
Социальные сети, веб порталы
Системы SAAS
Вебсервисы
Видеохостинг
Крупные аналитические системы

Ссылки на примеры реализации

 hddc.ru/prohosting/

Презентация проекта

pic2861251.jpg

Оценили проект:

0