Не важен язык программирования, важна логика.

Дмитрий Беляев BDEsoft

Рейтинг: 85
не верифицирован
Всего отзывов: 0
  • Работ в портфолио: 15
  • Типовых услуг: 0
  • Работ на продажу: 0
  • Возраст: 45 лет
  • Зарегистрирован: 01.10.2007
Был на сайте:

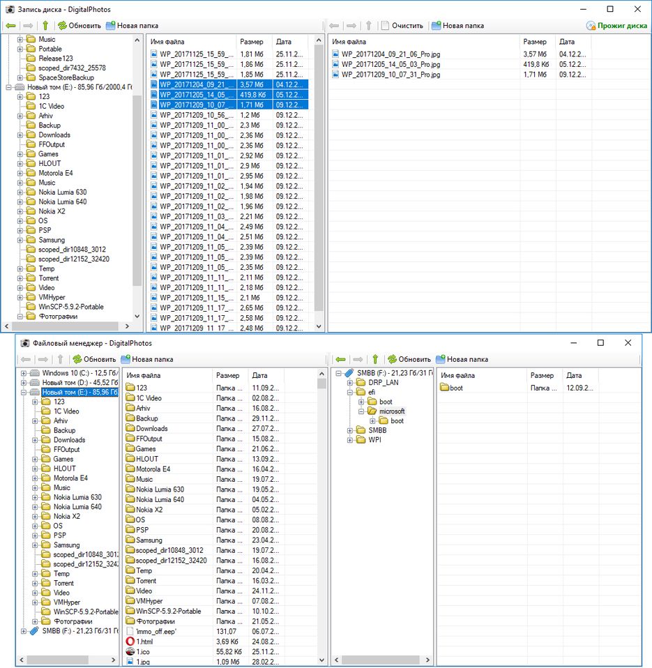
DigitalPhotos. Защита от копирования с драйвером

Используемые навыки:

Описание

Драйвер фильтр файловой системы и программа для управления этим драйвером.
Блокируется запись на любые внешние носители. Чтение разрешено.
Запись разрешается только через данную программу.

Презентация проекта

pic4348086.jpg

Оценили проект:

0