Рейтинг: 79
не верифицирован
Всего отзывов: 2 0
Выполнил заданий: 2
  • Работ в портфолио: 14
  • Типовых услуг: 0
  • Работ на продажу: 0
Был на сайте:

Web клиент почты максимально похожий на Yahoo mail

Используемые навыки:

Описание

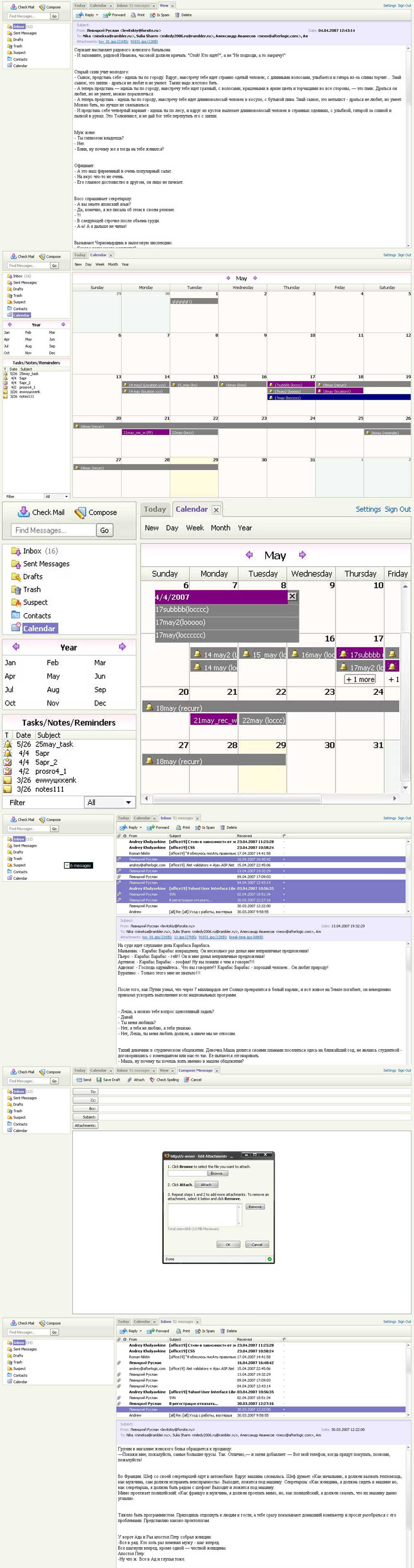
Программа представляет собой Web клиент почты максимально похожий на Yahoo mail, календарь максимально приближен к Google mail. Программа расчитана на броузеры FireFox и IE7, использует нативные компоненты для работы с почтой корпорации Afterlogic. Эта программа писалась на JavaScript(клиент), VBScript(сервер), БД MS SQL Server – соответственно технология ASP. Здесь я делал список писем, смещение колонок в списке писем, показ и редактирование письма, выделение писем (стандарт интерфейса Microsoft), drag\'n\'drop писем в папки, перемещение горизонтального и вертикального разделителя мышкой, календарь со сложным выводом заданий (при мне еще не закончили, на скриншотах дизайн заданий еще не разработан). Писали заново 100% клиентского кода и 30% серверного, остальное взяли из предыдущих проектов. Программа находится еще в разработке и предназначена для конкретного клиента, который будет разрабатывать скины сам. По ходу написания освоил и адаптировал две бесплатные библиотеки drag\'n\'drop-а, написал библиотеку выпадающих меню, библиотеку перемещаемых дивов (все на JavaScript). В процессе разработки программы писал запросы к БД MS SQL Server, переносил БД с одного сервера на другой.

Презентация проекта

pic4145653.jpg
3.png

Оценили проект:

0