чем проще - тем лучше

Денис Козлов deniskozlov

Рейтинг: 111
не верифицирован
Всего отзывов: 0
Выполнил заданий: 1
  • Активность:
  • Работ в портфолио: 11
  • Типовых услуг: 0
  • Работ на продажу: 0
Был на сайте:

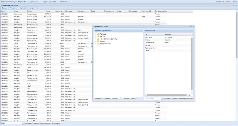
Esysi - Управленческий учет

Используемые навыки:

Описание

Облачное приложения для генерирования отчетов
ASP.NET MVC, ExtJS

Ссылки на примеры реализации

 esysi.ru

Презентация проекта

pic2654706.jpg

Оценили проект:

0