честность, работа на результат...

Кларк Крейг LisserMan

Рейтинг: 1 810
не верифицирован
Всего отзывов: 61 1
Профессионализм: 10 Коммуникация: 10
Выполнил заданий: 95
  • Работ в портфолио: 170
  • Типовых услуг: 4
  • Работ на продажу: 2
  • Стаж работы: 4 года
  • Зарегистрирован: 16.07.2021
  • Образование: Cпециалитет
  • Юридический статус:Частное лицо
  • Стоимость услуг (руб): 1 000 за час 30 000 за месяц
Был на сайте:

Лексический анализ c#

Используемые навыки:

Описание

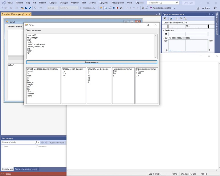
Задание.
Составить программу для лексического анализа текста программы
Выделять:
1. Служебные (ключевые) слова языка.
2. Арифметические, логические и прочие операции, отношения, присваивание.
3. Специальные символы (точка, точка с запятой, двоеточие, скобки и т.д.)
4. Идентификаторы.
5. Числовые константы.
6. Строковые константы.
Дата публикации: 2021-01-09 21:03:05

Презентация проекта

pic4148804.jpg

Оценили проект:

0