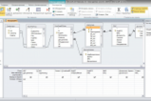
БД "Нагрузка"
Для полной функциональности этого сайта необходимо включить JavaScript.
Краснодар
33 года
На сайте с: 13.04.2015
Александр Толокольников
LeJandr
Рейтинг: 100
не верифицирован
Всего отзывов:
1
0
Выполнил заданий:
1
Активность:
Работ в портфолио:
5
Типовых услуг:
0
Работ на продажу:
0
Был на сайте:
2024-09-09 в 01:57
inbox
a.v.tolokolnikov@yandex.ru
Предложить работу
Добавить в избранное
Добавить рекомендацию
Пожаловаться
ИТ и Разработка
27
0
БД "Нагрузка"
Используемые навыки:
Microsoft Access
Описание
Решение
Результат
Соавторы
Презентация проекта
Примеры реализации
Описание
Презентация проекта
Оценили проект:
0
×
Оценили проект
×
Авторизация
Для того чтобы оценивать проекты, вам нужно войти на сайт
Другие проекты
Все проекты
Шахматный интеллект
Парсер вакансий
Макет одностраничника
FREELANCE.RU
Toggle navigation
Нанять фрилансера
Заказчику
Найти по специализации
Найти по услугам
Провести конкурс
Разместить задание
Виртуальный HR
Другое
Найти работу
Фрилансеру
Найти задание
Присоединиться к команде
Участвовать в конкурсе
Другое
Возможности
Для заказчика
Для фрилансера
Вход
Разместить задание
▲