Расписание занятий вуза
Для полной функциональности этого сайта необходимо включить JavaScript.
Грозный
Вахарсолта Несирхаев
Beginner95
Рейтинг: 93
не верифицирован
Всего отзывов:
6
0
Выполнил заданий:
5
Опубликовал заданий:
1
Нейросаммари
Работ в портфолио:
3
Типовых услуг:
0
Работ на продажу:
0
Возраст:
34 года
Зарегистрирован:
12.02.2013
Был на сайте:
2025-01-08 в 14:04
Предложить работу
Добавить в избранное
Добавить рекомендацию
Пожаловаться
ИТ и Разработка
31
0
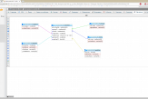
Расписание занятий вуза
Используемые навыки:
MySQL
Описание
Решение
Результат
Соавторы
Презентация проекта
Примеры реализации
Описание
Ссылки на примеры реализации
ggntu.ru
Презентация проекта
Оценили проект:
0
×
Оценили проект
×
Авторизация
Для того чтобы оценивать проекты, вам нужно войти на сайт
Другие проекты
Все проекты
База данных для оптового магазина
Платформа для транспортной компании "Эделис"
FREELANCE.RU
Toggle navigation
Нанять фрилансера
Заказчику
Каталог фрилансеров
Каталог PRO
Каталог студий
Каталог услуг
Каталог работ
Виртуальный HR
Умный поиск
Провести конкурс
Разместить задание
Найти работу
Найти задание
Присоединиться к команде
Участвовать в конкурсе
Предложить услугу
Вход
Разместить задание
▲