Рейтинг: 125
не верифицирован
Всего отзывов: 9 0
Выполнил заданий: 8
  • Активность:
  • Работ в портфолио: 15
  • Типовых услуг: 0
  • Работ на продажу: 0
Был на сайте:

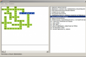
Курсовая: "Автоматический подбор слов для шаблона кроссворда"

Используемые навыки:

Описание

ВВЕДЕННЯ 3
1. РЕКУРСІЯ 4
1.1. ВИЗНАЧЕННЯ РЕКУРСІЇ 4
1.2. ВИДИ РЕКУРСІЇ 5
1.3. ПЕРЕБІР З ПОВЕРНЕННЯМ 7
2. РОЗРОБКА ДОДАТКУ 9
2.1. ОПИС СЕРЕДОВИЩА 9
2.2. РОЗРОБКА АЛГОРИТМУ РОБОТИ 12
2.3. РОЗРОБКА ІНТЕРФЕЙСУ ПРОГРАМИ 14
2.4. ОПИС КОДУ 17
ВИСНОВКИ 23
ЛІТЕРАТУРА 24
ДОДАТОК А 25

Презентация проекта

pic804413.jpg

Оценили проект:

0