Рейтинг: 87
не верифицирован
Всего отзывов: 1 0
Выполнил заданий: 1
  • Работ в портфолио: 12
  • Типовых услуг: 0
  • Работ на продажу: 0
Был на сайте:

Описание

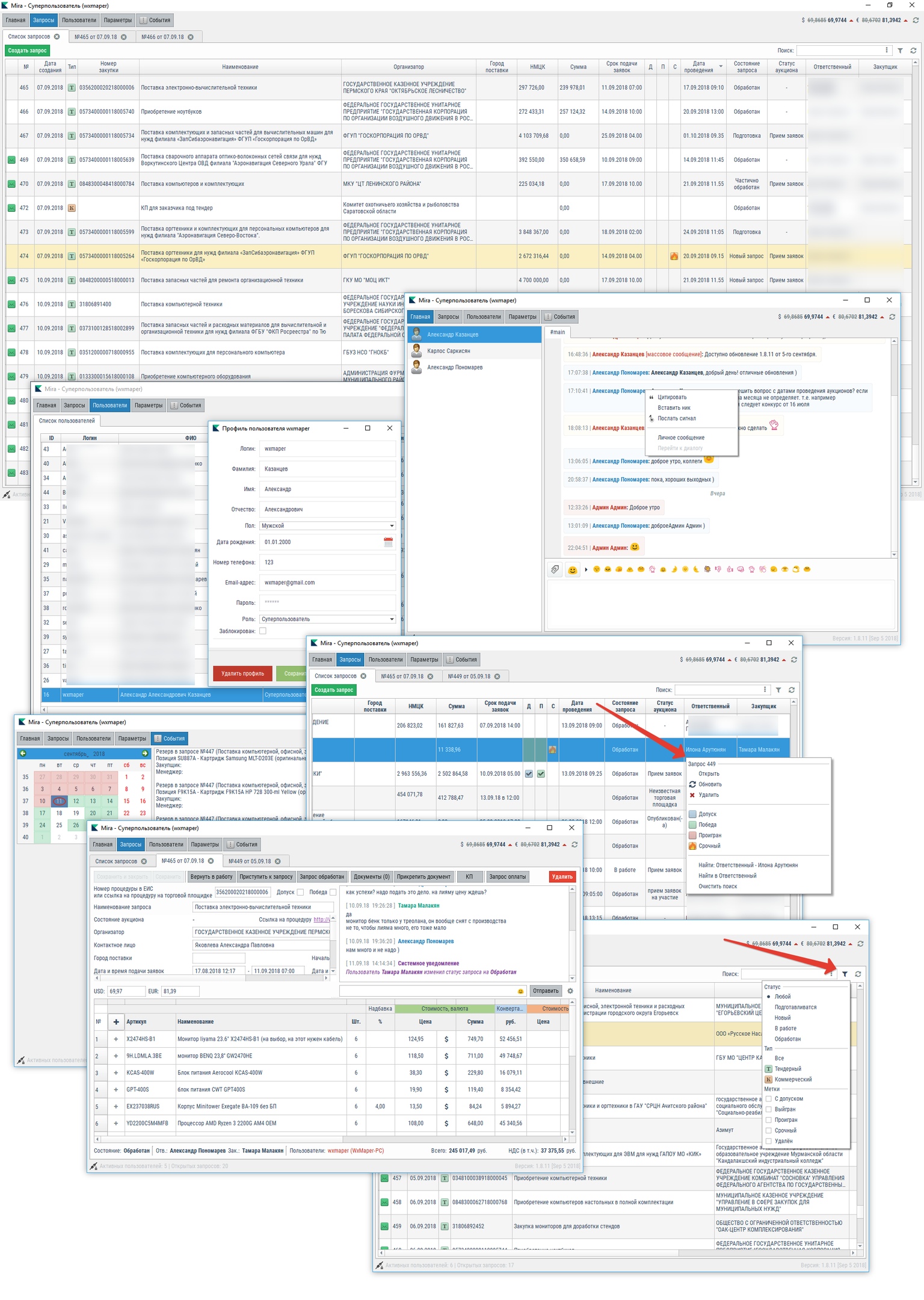
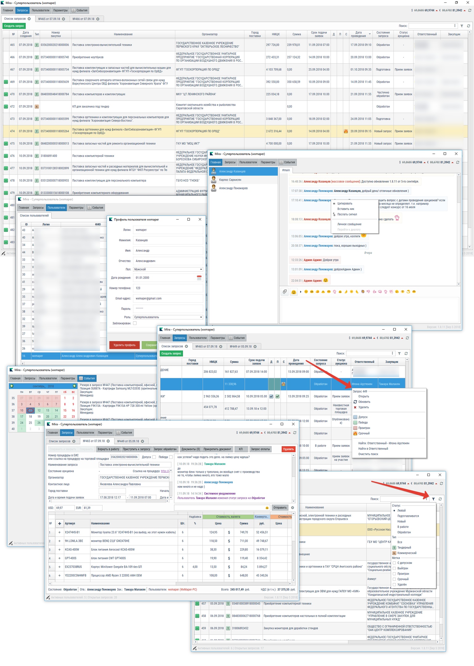
Цель разработки данного программного обеспечения - оптимизация бизнес-процессов организации, повышение эффективности работы.

Основные функции ПО:
+ Загрузка (парсинг) данных с портала гос. закупок. (ЕИС) и с нескольких электронных торговых площадок.
+ Формирование "закупочных" таблиц.
+ Формирование коммерческих предложений с экспортом в PDF и Excel.
+ Управление вложениями (загрузка и скачивание файлов).
+ Живой поиск номенклатуры и поставщиков (поиск совпадений по первым символам).
+ Обновление данных в реальном времени [long polling] (если один пользователь вносит изменения в таблице, другой сразу видит изменения).
+ Встроенный чат [tcp-socket] (каждая закупочная страница имеет уникальную чат-комнату с сохранением переписки).
+ Email-уведомления пользователей по различным рабочим событиям.
+ Разграничение прав пользователей.
+ Автоматическое обновление программы по сети.

Презентация проекта

pic3533329.jpg
zDgzKSkB73I (2).jpg

Оценили проект:

0