Рейтинг: 192
не верифицирован
Всего отзывов: 14 0
Выполнила заданий: 15
  • Активность:
  • Работ в портфолио: 22
  • Типовых услуг: 0
  • Работ на продажу: 0
Была на сайте:

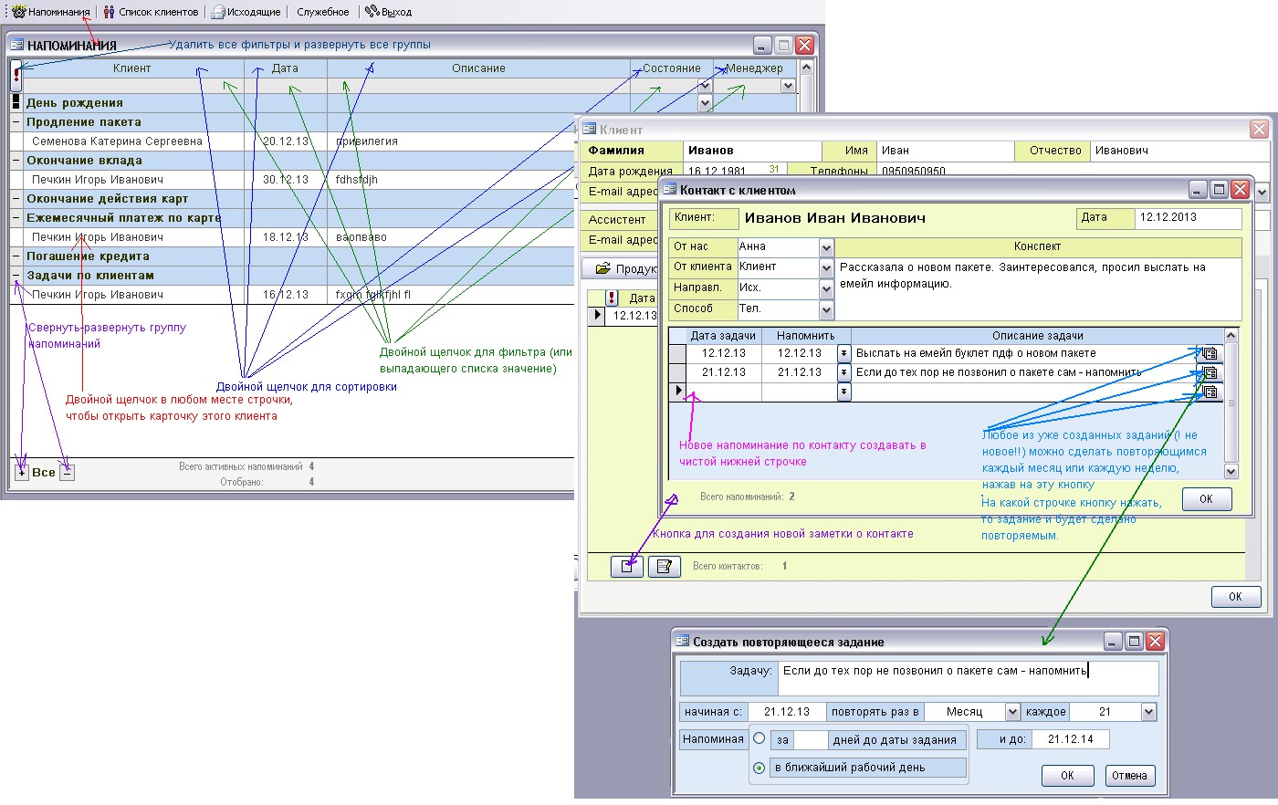
Органайзер/напоминалка + клиентская база

Используемые навыки:

Описание

Позволяет вести учет клиентов с перечнем услуг, которыми клиент пользуется, напоминать менеджеру о сроках оплат и приближающемся окончании срока действия услуги, о днях рожедния клиента и тп.

Ведется конспект контактов с клиентом (кто когда с кем о чем, о чем договорились в итоге). О необходимости перезвонить/написать также ведутся напоминания. Присутствует возможность отправки почты клиенту прямо из программы.

На скриншоте нанесено краткое руководство пользователя ))

Презентация проекта

pic1706406.jpg

Оценили проект:

0