Рейтинг: 72
не верифицирован
Всего отзывов: 0
  • Работ в портфолио: 2
  • Типовых услуг: 0
  • Работ на продажу: 0
  • Возраст: 26 лет
  • Зарегистрирован: 04.07.2019
Была на сайте:

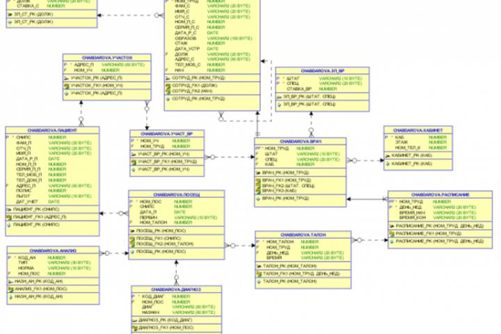
Информационная система регистратуры поликлиники

Используемые навыки:

Описание

Проведен анализ предметной области, инфологическое, даталогическое моделирование. Информационная система реализована на Oracle SQL Developer. Разработаю информационную систему аналогичного уровня сложности за 5 000 рублей.

Презентация проекта

pic3699310.jpg

Оценили проект:

0