Рейтинг: 97
не верифицирован
Всего отзывов: 2 0
  • Активность:
  • Работ в портфолио: 12
  • Типовых услуг: 2
  • Работ на продажу: 0
Был на сайте:

Автоматизация оперативного управления на предприятиях швейного производств

50 000 руб
сделаю за 3 дня

51

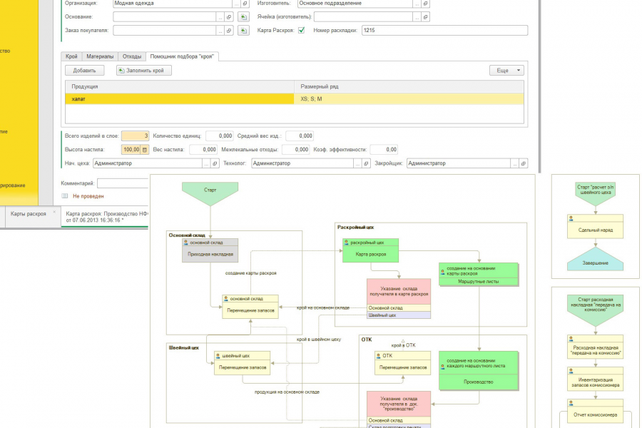
Управление небольшим швейным производством» (УНШП)- готовое решение для автоматизации оперативного управления на малых предприятиях швейного производства на базе «1С:Управление нашей фирмой 8» (УНФ)

Автоматизация оперативного управления на предприятиях швейного производств
Автоматизация оперативного управления на предприятиях швейного производств
Автоматизация оперативного управления на предприятиях швейного производств
Заказать услугу

Вернуться в каталог