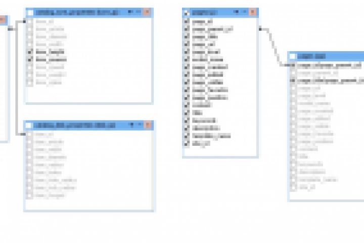
[Структура базы] [выгрузка] [ SLQ запрос ] onlinekoleso.ru 1
Для полной функциональности этого сайта необходимо включить JavaScript.
Москва
Yii2 Joomla VB.NET/C# PHP MySQL
Дмитрий Гвоздь
svfolder
Рейтинг: 2 600
Паспорт верифицирован
Всего отзывов:
44
1
Профессионализм:
10
Коммуникация:
9
Выполнил заданий:
59
Нейросаммари
Надежность:
Использовал:
Работал по Безопасной сделке
Активность:
Работ в портфолио:
90
Типовых услуг:
0
Работ на продажу:
0
Возраст:
48 лет
Стаж работы:
22 года
Зарегистрирован:
24.10.2012
Образование:
Среднее профессиональное
Юридический статус:
Частное лицо
Стоимость услуг (руб):
400
за час
55 000
за месяц
Был на сайте:
2026-05-07 в 19:23
89150167418
inbox
telegram
whatsapp
Вконтакте
GitHub
Предложить работу
Добавить в избранное
Добавить рекомендацию
Пожаловаться
ИТ и Разработка
84
0
[Структура базы] [выгрузка] [ SLQ запрос ] onlinekoleso.ru 1
Используемые навыки:
Database
Описание
Решение
Результат
Соавторы
Презентация проекта
Примеры реализации
Описание
Презентация проекта
Оценили проект:
0
×
Оценили проект
×
Авторизация
Для того чтобы оценивать проекты, вам нужно войти на сайт
Другие проекты
Все проекты
Правила Rewrite Apache Petovod 19
Хранимая процедура для проекта tutpolezno.ru 8
Генератор структуры сайта
FREELANCE.RU
Toggle navigation
Нанять фрилансера
Заказчику
Каталог фрилансеров
Каталог PRO
Каталог студий
Каталог услуг
Каталог работ
Виртуальный HR
Умный поиск
Провести конкурс
Разместить задание
Найти работу
Найти задание
Присоединиться к команде
Участвовать в конкурсе
Предложить услугу
Вход
Разместить задание
▲