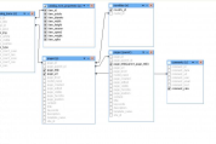
[Структура базы] [выгрузка] [ SLQ запрос ] onlinekoleso.ru 2
Для полной функциональности этого сайта необходимо включить JavaScript.
Москва
47 лет
На сайте с: 24.10.2012
Yii2 Joomla VB.NET/C# PHP MySQL
Дмитрий Гвоздь
svfolder
Рейтинг: 4 950
Паспорт верифицирован
Всего отзывов:
44
1
Профессионализм:
10
Коммуникация:
9
Выполнил заданий:
59
Нейросаммари
Надежность:
Использовал:
Работал по Безопасной сделке
Активность:
Работ в портфолио:
90
Типовых услуг:
1
Работ на продажу:
0
Образование:
Среднее профессиональное
Стаж работы:
22 года
Тип занятости:
Полный фриланс
Юридический статус:
Частное лицо
Был на сайте:
2026-02-10 в 10:14
89150167418
inbox
telegram
whatsapp
Вконтакте
GitHub
Предложить работу
Добавить в избранное
Добавить рекомендацию
Пожаловаться
ИТ и Разработка
50
0
[Структура базы] [выгрузка] [ SLQ запрос ] onlinekoleso.ru 2
Используемые навыки:
Database
Описание
Решение
Результат
Соавторы
Презентация проекта
Примеры реализации
Описание
Презентация проекта
Оценили проект:
0
×
Оценили проект
×
Авторизация
Для того чтобы оценивать проекты, вам нужно войти на сайт
Другие проекты
Все проекты
Компонент импорта Excel прайс-листов в магазин Virtuemart
Интернет магазин, joomla+немного модифицированная вирта
Правила Rewrite Apache 6
FREELANCE.RU
Toggle navigation
Нанять фрилансера
Заказчику
Найти по специализации
Найти по услугам
Провести конкурс
Разместить задание
Виртуальный HR
Другое
Найти работу
Фрилансеру
Найти задание
Присоединиться к команде
Участвовать в конкурсе
Предложить услугу
Другое
Возможности
Для заказчика
Для фрилансера
Вход
Разместить задание
▲