Рейтинг: 94
не верифицирован
Всего отзывов: 4 0
Выполнил заданий: 4
  • Работ в портфолио: 4
  • Типовых услуг: 0
  • Работ на продажу: 0
  • Возраст: 54 года
  • Зарегистрирован: 14.09.2011
Был на сайте:

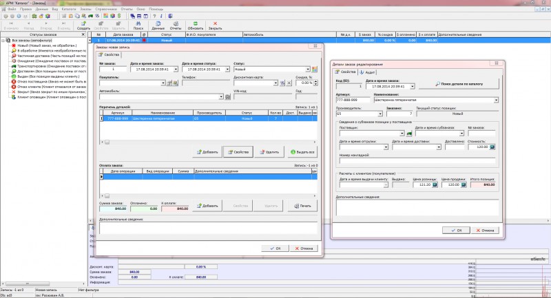
CRM "АвтоДеталь" для магазина автозапчастей

Используемые навыки:

Описание

CRM предназначена для автоматизации работы магазина автозапчастей, включая в себя подсистему поиска и подбора запчастей по автомобилю (каталог) и подсистему заказа выбранных деталей ("стол заказов"). База данных – MS SQL 2008 (может использоваться любая другая версия, начиная с MS SQL 2000).

Особенности:
- многопользовательская система с детальном разделением доступа к различным функциям программы.
- в журнал аудита системы записываются все действия пользователей

- база данных постоянных клиентов с данными их автомобилей
- поддержка дисконтных карт и скидок
- динамическое ценообразование
- программа позволяет включать в один заказ не ограниченное число деталей и отслеживать их поставки, в том числе и на разных поставщиков
- в случае недопоставок имеется возможность перераспределения на других поставщиков
- автоматическая обработка приходных накладных (данные в формате excel)
и др.

Программа имеет удобный и проработанный интерфейс (> 10 лет), включающий в себя:
- автофильтр (отбор проектов в соответствии с условиями "по умолчанию"
- быстрый фильтр по дереву категорий (почти как в "проводнике")
- произвольный фильтр по любым полям (см. скриншот)
- произвольная сортировка данных, в том числе по нескольким полям
- мультиредактор – позволяет редактировать несколько записей одновременно
- генератор отчетов FastReport с встроенным редактором шаблонов
- экспорт данных в Microsoft Excel

Презентация проекта

pic2100593.jpg

Оценили проект:

0