БД Access Common
Для полной функциональности этого сайта необходимо включить JavaScript.
Санкт-Петербург
На сайте с: 08.04.2012
Екатерина
katerinka83
Рейтинг: 193
не верифицирован
Всего отзывов:
15
0
Выполнено заданий:
5
Опубликовано заданий:
4
Активность:
Работ в портфолио:
13
Типовых услуг:
0
Работ на продажу:
0
Был на сайте:
2024-07-02 в 20:58
Предложить работу
Добавить в избранное
Добавить рекомендацию
Пожаловаться
ИТ и Разработка
39
0
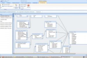
БД Access Common
Используемые навыки:
Разработка баз данных
Описание
Решение
Результат
Соавторы
Презентация проекта
Примеры реализации
Описание
Презентация проекта
Оценили проект:
0
×
Оценили проект
×
Авторизация
Для того чтобы оценивать проекты, вам нужно войти на сайт
Другие проекты
Все проекты
Доска объявлений
Сайт для дизайнера
Шаблон сайт на wordpress Аренда Авто
FREELANCE.RU
Toggle navigation
Нанять фрилансера
Заказчику
Найти по специализации
Найти по услугам
Провести конкурс
Разместить задание
Виртуальный HR
Другое
Найти работу
Фрилансеру
Найти задание
Присоединиться к команде
Участвовать в конкурсе
Предложить услугу
Другое
Возможности
Для заказчика
Для фрилансера
Вход
Разместить задание
▲