Работаю чисто, быстро, имею творческий подход.

Александр Даен cod

Рейтинг: 72
не верифицирован
Всего отзывов: 0
  • Работ в портфолио: 12
  • Типовых услуг: 0
  • Работ на продажу: 0
  • Возраст: 20 лет
  • Зарегистрирован: 18.09.2020
Был на сайте:

Интерактивный куб

Описание

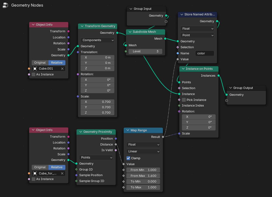
Проект был создан при использовании программы blender 3d. Именно в этой работе был сделан акцент на геометрические ноды и использование проксимити.

Результат

Проект был создан при использовании программы blender 3d. Именно в этой работе был сделан акцент на геометрические ноды и использование проксимити.

Презентация проекта

Screenshot_3.png
Group 6.png

Оценили проект:

0